Facebook Live Comments System
Seems very similar to CQRS pattern. But it is not truly event driven,
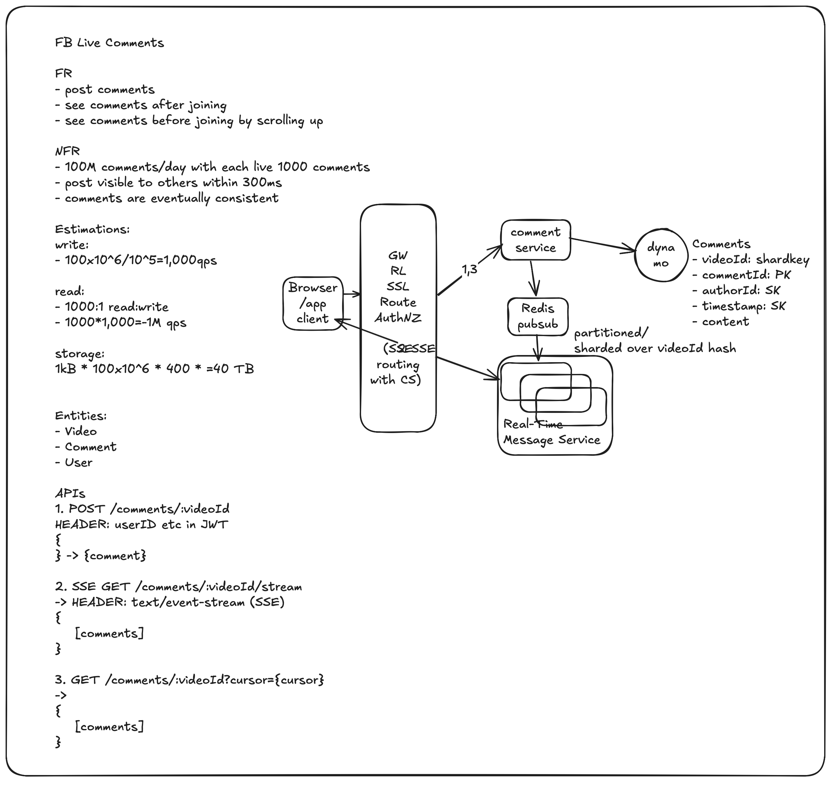
DB: Cassandra/Mongo/DynamoDB for fast writing

Seems very similar to CQRS pattern. But it is not truly event driven,
DB: Cassandra/Mongo/DynamoDB for fast writing
